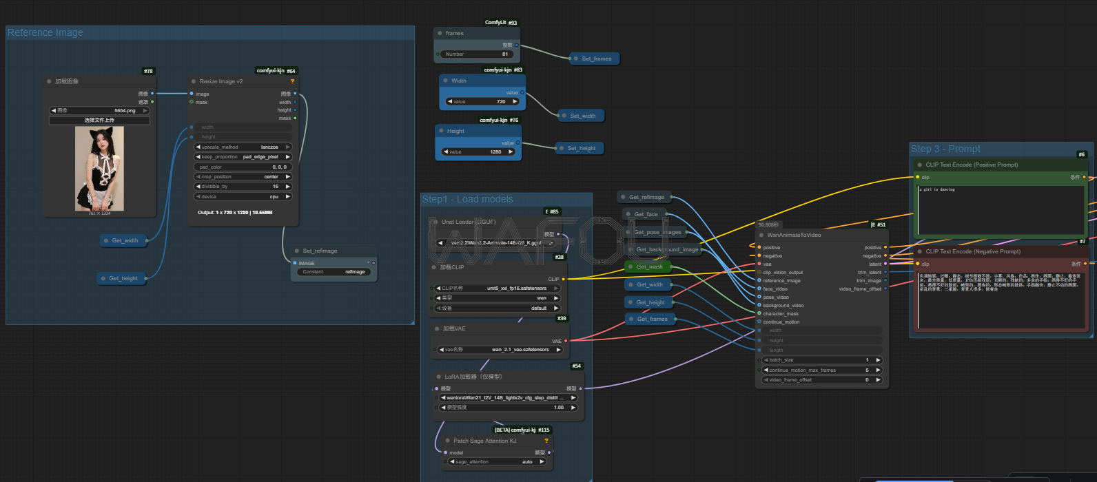
wan2.2 Animate动画模型GGUF版+自动蒙版-人物主体替换 wafou • 内容生成, 通用工具 • 2025年9月29日 10:06 • 阅读 108 wan_animate_gguf支持自动蒙版、人物主体替换等自动化生成功能 Wan-Animate人物替换自动蒙版 赞 (0) 分享到: 生成海报 0 wan2.1_gguf+InfiniteTalk提示词调度动作控制图生视频KTV数字人 上一篇 2025年9月28日 22:07 Wan2.2+Animate动画人物主体替换-自动蒙版-lora 下一篇 2025年9月29日 15:52 猜你喜欢 内容生成 LTXV-13B-keyframes可插入关键帧_中文提示词+百度翻译 2025年8月4日 103 通用工具 图生图超强一致性模特套图(qwen3-vl+qwen-image) 2025年11月13日 102 内容生成 wan2.2_14B_首尾帧图片生成视频 2025年9月7日 107 通用工具 多帧首尾帧wan2.2视频30s一致性强化版-无闪烁超稳定 2025年11月14日 102 内容生成 Flux人物一致性_原始图_参考图Redux_joyCaption二次采样 2025年5月14日 253 内容生成 LTXV-13b-i2v-multiprompt_图生视频_多行提示词_视频可放大 2025年8月3日 114